Advanced Persistent Threats (APTs) represent some of the most sophisticated cyber threats organizations face today. Unlike conventional attacks, APTs involve…
Zeek, formerly known as Bro, has established itself as a leading open-source network security monitoring platform. As organizations face increasingly…
Despite being present on virtually every employee’s browser, extensions are rarely monitored by security teams or controlled by IT, according…
So I just implemented memcached. It’s basically a system that uses hash tables to serve content directly from memory rather…
Ever feel like phishing scams are on a never-ending quest for supreme deception? From fake delivery notifications to impersonated CEOs,…
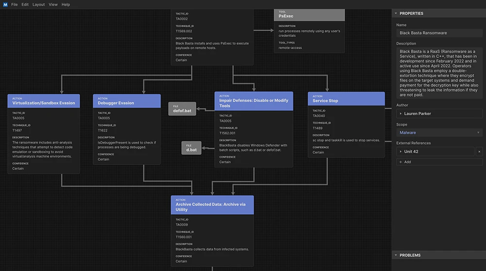
MITRE’s Attack Flow project aims to translate complex cyber operations into a structured language. By describing how adversaries sequence and…
My buddies and I are doing a Harn campaign right now and one of the mechanics involves accruing stat “checks”…
A critical resource that cybersecurity professionals worldwide rely on to identify, mitigate and fix security vulnerabilities in software and hardware…
By now, most CISOs agree: passwords are the weakest link in the authentication chain. They’re easy to guess, hard to…
Image from scientificamerican.com Scientists are now discovering that self-control is a precious, finite resource that can be raised and lowered…
I am an enthusiastic user of the Verisign PIP two-factor authentication service. It’s a system that allows you to add additional…
First, watch the talk. Believe me–it’s worth it. Now, I think the talk is brilliant, and I think he makes…











