Poland probes Pegasus spyware abuse under the PiS government Pierluigi Paganini December 03, 2024 Poland probes Pegasus spyware abuse under…
A current Apple employee has filed a lawsuit against the Apple, accusing the company of invasive surveillance practices that extend…
Dec 03, 2024Ravie LakshmananThreat Intelligence / Email Security The North Korea-aligned threat actor known as Kimsuky has been linked to…
The Indian Computer Emergency Response Team (CERT-In) issued a Vulnerability Note CIVN-2024-0353 highlighting several critical vulnerabilities within the widely used…
A critical zero-day vulnerability has been discovered in TP-Link Archer, Deco, and Tapo series routers, potentially allowing attackers to inject…
A critical vulnerability has been discovered in Salesforce applications that could potentially allow a full account takeover. The vulnerability, uncovered…
Nextcloud has unveiled Nextcloud Talk, an open-source alternative to Microsoft Teams. It’s a privacy-compliant collaboration platform for hybrid teams that…
As editor in chief at Computer Weekly, I am excited to share the news that the global editorial operations of…
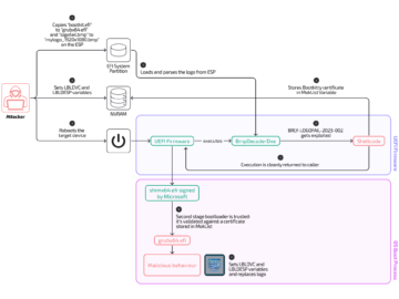
BootKitty Linux UEFI bootkit spotted exploiting LogoFAIL flaws Pierluigi Paganini December 03, 2024 The ‘Bootkitty’ Linux UEFI bootkit exploits the…
A significant vulnerability has been identified in TP-Link’s HomeShield function, affecting a range of their devices, including the Archer, Deco,…
Thank you for joining! Access your Pro+ Content below. 3 December 2024 Curing cancer with computers Share this item with…
APT36, a Pakistani cyber-espionage group, has recently upgraded its arsenal with ElizaRAT, a sophisticated Windows RAT that, initially detected in…











