Category: HelpnetSecurity
The surge in digital economic growth and our increasing dependence on it make cybersecurity a critical profession. In this Help…
Vulnerability scanners delve into systems to uncover security gaps. The primary mission? To fortify organizations against breaches and shield sensitive…
With National Coding Week behind us, the development community has had its annual moment of collective reflection and focus on…
MITRE ATT&CK, a common language for cybersecurity professionals to communicate with each other and better understand real-world adversary behaviors, celebrates…
While many IT workers see the productivity benefits of AI, 56% believe it benefits employers more than employees, according to…
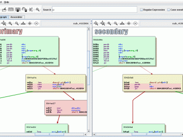
BinDiff is a binary file comparison tool to find differences and similarities in disassembled code quickly. It was made open…
Despite some positive developments, the impact of ransomware attacks remains high, according to SpyCloud. Infostealer infections preceded 22% of ransomware…
Security processes are increasingly automated which has led some businesses to deprioritize developing their security teams’ defense skills. While antivirus…
In this Help Net Security interview, Evelyn de Souza, Head of Privacy Compliance, Oracle SaaS Cloud, talks about the constant…
Changing approaches to cybersecurity have led to slow but steady progress in defense and protection. Still, competing interests create a…
The cost of an insider risk is the highest it’s ever been, as organizations spend more time than ever trying…
Here’s an overview of some of last week’s most interesting news, articles, interviews and videos: LLM Guard: Open-source toolkit for…










